Skip to content

Q release (QM5 1.1.2051)

User Interface improvements

Improvements of the YT Overview

It is now easier to control the YT Overview with your mouse. You can use the mouse-wheel to zoom in and out and you can move the visible area with your mouse. In addition, we added a back and forward controls which allow you to visualize the traceability of artifacts that you had selected before. Last not least, we adjusted the layout algorithm to support a fixed layout: The very same traceability graph is always drawn using the same order of nodes representing the artifacts.

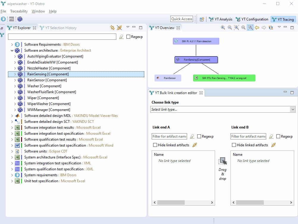
Improvements of Bulk link creation editor

We changed the style of the „link type” box – some users got the impression that it looked inactive.
In addition, it is now possible to drag and drop „from outside” to the Bulk editor.

Adapter improvements

DOORS: Better support for invasive linking

It is now possible to analyze broken links and to navigate the external links.

Analyze broken links
Imagine you created a link from DOORS requirements to ... let’s say model elements. You chose to store the links invasively in DOORS in the form of external links.
Then someone deletes the model element, but the (broken) link in DOORS remains. The YT Suspicious Analysis detects broken links and offers a quick fix to remove them from DOORS.

DOORS: We updated the interface to extract DOORS data in batch mode

In order to extract data from DOORS fast, we implemented a strategy to read data from DOORS in parallel threads and to merge the read data. Each of these threads started DOORS in batch mode, sent the DXL specifying the relevant data and closed DOORS afterwards. Unfortunately, DOORS logins fail sometimes if they occur in close temporal connection (IBM support confirmed this bug and also declared that they won’t fix it). To overcome this issue, we changed our strategy. Now still read the data from DOORS in parallel, but we do not close them afterwards. Instead, we keep DOORS instances open to receive the next request.

Made Enterprise Architect Adapter more robust when loading data from a database

If your EA models reside in a relational database (i.e. you don’t use eap or eapx files), YT generates queries to read the data from the RDBMS. The selection criteria in the generated queries reflect the selection criteria that you specified in the YT configuration. Some RDBMS limit the length of SQL-Statements. We now generate shorter SQL-Statements.

Selection propagation from PTC Integrity

It is now possible to synchronize the visualization in YAKINDU Traceability with the selection in PTC Integrity.
You may know that it is already possible to add a plug-in to PTC Integrity which helps you create links from PTC Integrity objects to other work products.
We enhanced this plug-in. It does not only populate the YT Editor to create links, but now supports the „context propagation” from PTC Integrity to YAKINDU. Find more details in our help .

Bug Fixes

If you mapped a link type both for Data Access Types „Query Inferred Links” and for another Link Type (e.g. Excel),
YT considered all „query inferred links” to be suspicious.
We fixed this.

Fixed a bug in Project Overview re-draws.

Sometimes, the YT Project Overview was empty after YT restarts. This has been fixed.

YT Editor „edit all” was too eager

In some situations when an artifact had both editable and non-editable links, the „Edit all” option of the YT Editor did not work correctly.
We fixed this.

„Set as current configuration” did not work for write protected YT configuration files.

The YT configuration error had a bug: A click on the „Set as current configuration” caused an error if the file was write protected.
We fixed this.

When extracting link information of various tools, it is possible to define the „sematic direction” of a link independent of the „technical direction” of a link.

An example:
Imagine you have an Enterprise architect model with Requirements and TestCases as artifacts. In EA, you link them by creating a dependency from TestCase to Requirement (we name this the technical direction). In YT, you can define a Link Type from Requirement to TestCase by specifying link source is B in the Link Type’s mapping.

We had a bug in YT that the sematic direction was not honored if the artifacts were of the same type; e.g. if one wanted to analyze „refines” relations between Requirements.

The case was revealed for DOORS, we also double-checked the following adapters:

  • Doors Next
  • ModelViewer
  • CDT
  • Excel
  • Text Editor
  • PTC Integrity
  • Polarion

This blog post gives you more information about our philosophy of link directions: "About bidirectional traceability, link semantics and a toggle button".

DOORS: Improved error handling for adapter

A customer reported another case of YT not handling all erroneous situations in DOORS well. The symptoms in YT were that not all DOORS objects were extracted – more precisely, some DOORS modules were not read.
The underlying DOORS error was that even with valid credentials the DOORS login fails sometimes. As a workaround, we try to extract the data twice (only if first try was not successful) for each module. If the second try fails, YT throws an error and the DOORS data extraction is considered as failed completely.

DOORS: Fixed a bug when filtering DOORS object

For multi-valued Enumerations, the in Operator
was not working correctly. We fixed this.